Description
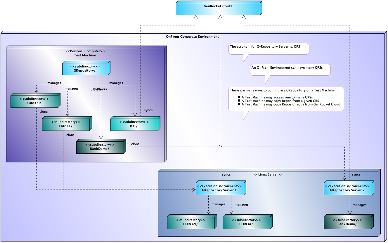
Within your OnPrem Corporate Environment, you have options on the number of G-Repository Servers you can set up, how you want them set up, and which G-Repository Clients should connect to them.

In This Article
G-Repository Server Deployment Considerations
Within your OnPrem Corporate Environment, determining the set up of one or more G-Repository Servers should be based on, but not limited to, the following considerations:
- Load - If your organization has many GenRocket Projects containing many GenRocket Project Versions, you may want to consider deploying multiple Linux Servers and creating a G-Repository on each machine, thus distributing the work and keeping the speed of managing G-Repository Client Requests optimal.
- Teams - Beyond determining the number of projects that a given G-Repository Server manages, you may determine on which G-Repository Server a given Project and its Project Versions are managed. For example, you may have many different Teams within your corporate environment and you may want a set of teams to have access to G-Repository Server A, where their Projects are managed, a set of teams to have access to G-Repository Server B, where their projects are managed, and so on.
- Load and Teams - Based on the number of projects across multiple teams, if the number of Projects is small or the number of team members is small, you may want to consider creating multiple G-Repository Servers on the same Linux machine.
G-Repository Client Deployment Considerations
With G-Repository Client, you have the option of accessing one or more G-Repository Servers within your OnPrem Corporate Environment or accessing the G-Repository Cloud directly. Determining the set up of a G-Repository Client and the Servers it has access to, should be based on, but not limited to, the following considerations:
- Internal Security - If your most important concern is security, then a G-Repository Client should only be set up to access a G-Repository Server within your OnPrem Corporate Environment, behind your OnPrem Corporate Firewalls.
- Teams - As each G-Repository Server has its unique combined URL and port number, a G-Repository Client having access to a given G-Repository will only have visibility to the Project and Project Versions managed by the given G-Repository Server.
- External Access - If you are less concerned about security and don't feel you need to run G-Repository Servers with your OnPrem Corporate Environment, then you want to allow your testers and engineers to set up their G-Repository clients to have direct access to GenRocket Cloud.
Note: When a G-Repository Client is not connected to its G-Repository Server, it is running in offline mode. In offline mode, G-Repository Client will run the current repository configuration within the local repository. It will also store all run statistics locally until it is reconnected to its G-Repository Server within the OnPrem Corporate Environment. Once connected, it will upload its saved Scenario-run stats to its G-Repository server via any run command or via the -grcltu command.