Description
This article describes Generators, Receivers, and other components that combine to make the G-Map Solution.
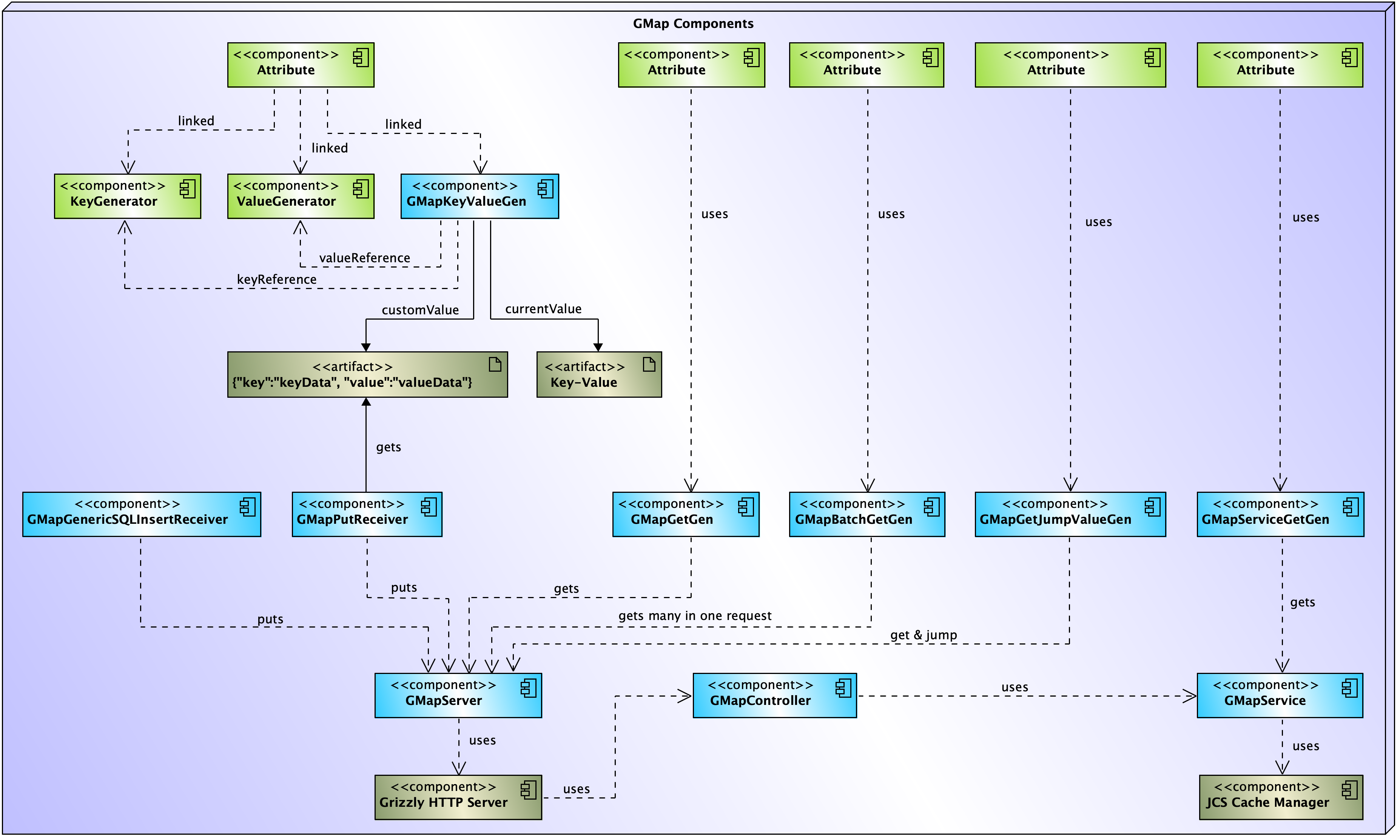
Component Diagram of G-Map Components

GenRocket Generators
This section defines the different types of GMap Generators.
- GMapKeyValueGen - used in conjunction with the GMapReceiver to send key/value data to a G-Map Server.
- GMapGetGen - retrieves a value from a G-MapServer based on a referenced value representing the key.
- GMapBatchGen - retrieves a set of Data-Values from a G-MapServer based on a set of Key-Values that follow a predefined data pattern
- GMapServiceGetGen - retrieves a Data-Value, via a referenced Key-Value, from the GMapService instead of a G-MapServer.
GenRocket Receivers
This section defines the different types of G-Map Receivers.
- GMapPutReceiver - sends key/value generated data to a given G-MapServer via REST.
- GMapGenericSQLInsertReceiver - extends the GenericSQLInsertV2Receiver to insert generated data in a SQL database table and send Key-Value/Data-Value data to a G-MapServer.
GenRocket GMapServer
This section defines the remaining G-Map components.
- GMapServer - Handles command-line options, loading configs, setup, launches a Grizzly Server, and stores Key-Value/Data Value data in memory and persistent cache.
- GMapController - The controller tier handles requests between the Grizzly Server and the service tier.
- GMapService - The service tier handles requests between the controller tier and JCS Cache Manager.
- Grizzly HTTP Server - Handles HTTP Requests.
- JCS Cache Manager - Handles volatile cache and persistent cache.
GenRocket GMapServer Sample Config
The config file will be required by G-Map Generators and Receivers to allow connection to G-Map Server.
URL syntax: http://ipAddress:port/rest/
Sample file:
Note: The IP address in the URL is generated dynamically when the G-Map Server is launched and will need to be updated in the configuration file each time it is launched.