Description

The GMapKeyValueGen Generator is used in conjunction with the GMapReceiver to send key/value data to a G-Map Server.


Parameters

The following parameters may be configured for the GMapKeyValueGen Generator. Items with an asterisk* are required.

  • keyReference* - references an Attribute or Linked Generator that represents the Key-Value.
  • valueReference* - references an Attribute or Lined Generator the represents the Data-Value.  


How Reference Works

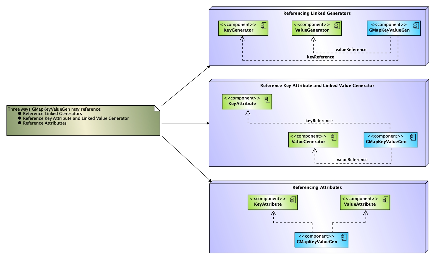
The GMapKeyValueGen references two components where the first component represents the Key-Value while the second component represents the Data-Value. The two components can be either a Linked Generator or an Attribute. Thus, there are three possible Generator Reference Design Patterns to configure references within a GMapKeyValueGen.

  1. Reference Linked Generators - Both the Key-Value and the Data-Value are referenced within a single Attribute via two Linked Generators. The GMapKeyValueGen should be the right-most Generator to deliver the final result.
  2. Reference Key Attribute and Linked Value Generator - The Key-Value is referenced via an Attribute while the Data-Value is referenced via a Linked Generator. The GMapKeyValueGen should be the right-most Generator to deliver the final result.
  3. Reference Attributes - Both the Key-Value and the Data-Value are referenced via Attributes.

Diagram Showing the Three Generator Reference Design Patterns

The Component Diagram below shows a visual representation of the Generator Reference Design Patterns to configure references within a GMapKeyValueGen.


 

How Data is Returned

The GMapKeyValueGen returns generated data in two different formats via two distinct methods, currentValue and customValue.

  • currentValue - returns the generated Data-Value only. All Generators and Receivers with the exception of the GMapPutReceiver get the currentValue.  
  • customValue - returns a JSON map of the Key-Value and Data-Value. The GMapPutReceiver can only reference GMapKeyValueGen and retrieve the JSON via the customValue. The GMapPutReceiver then sends the JSON to a G-Map Server via REST.