Description
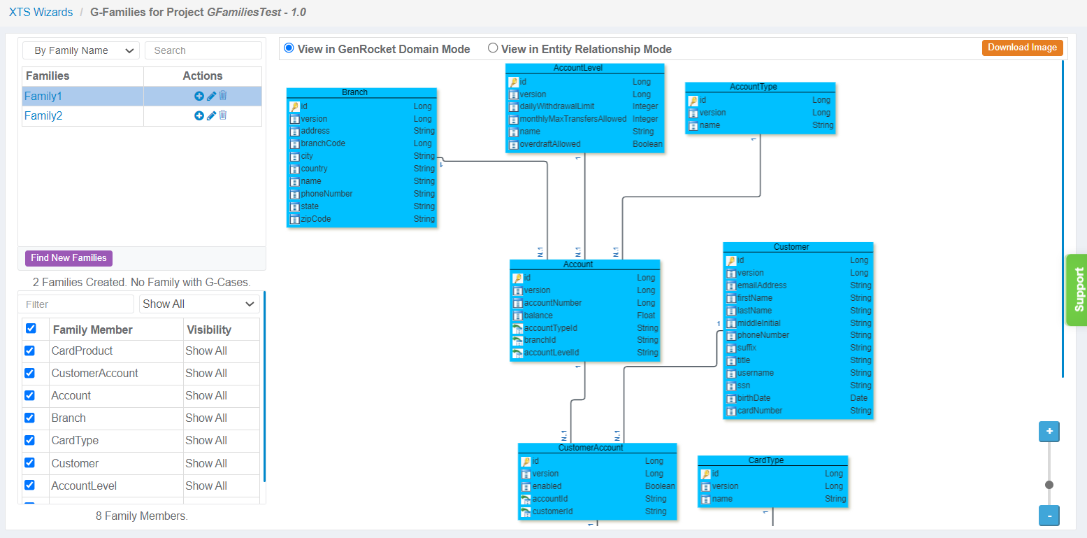
Families can be discovered and managed within the G-Families Management Dashboard (shown below). Users can discover and manage new families, create test data cases for Domains within a discovered family, and view GenRocket Domain/ER diagrams. To learn more about G-Families, click here.

In This Article
- How to Access the G-Families Dashboard
- G-Families Icons and Buttons
- GenRocket Domain Mode View (Default View)
- Entity Relationship Mode View
- How to Change What is Visible in the View
How to Access the G-Families Dashboard
Users can access G-Families in one of two ways:
Method 1

Method 2 - XTS Imports Only

G-Families Icons and Buttons
The following icons and buttons are available within the dashboard. Please note that some will not be available until Families have been discovered for the imported Domains, and Cases have been created for each discovered Family:
Icon/Button | Description |
![]() | Find new Families based on defined Parent/Child/Sibling Relationships. |
![]() | Download the currently displayed image (GenRocket Domains or ER Diagram). |
| View and access test data cases for a Family. |
![]() | Create cases for a discovered Family. IMPORTANT: Once cases are created, you must make changes from within the G-Cases Management Dashboard. |
![]() | Change the Family name. |
![]() | Delete a Family. |
GenRocket Domain Mode View (Default View)
This view displays each Domain within the selected Family. Users can see the Domain Name, Attributes, Attribute Data Type, and defined Relationships for each Domain.

Entity Relationship Mode View
Use this view to see an ER Diagram for the selected Family.

How to Change What is Visible in the View
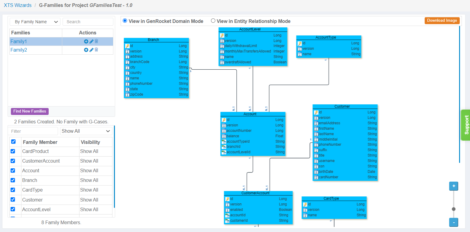
You can use the bottom left pane to change what information is displayed for a selected Family within the GenRocket Domain or ER Diagram:
- Attributes
- Primary Keys
- Foreign Keys
By default, everything will be hidden except the Domain Name and Relationships. This pane can be used to change what is displayed for all Domains or selected Domains within a selected Family.

You can change the visibility options for all Domains or selected Domains. Use the Filter Field to locate a specific Domain within a Family.

Use the checkboxes to select or deselect Domains within the selected G-Family. Then, use the Visibility Menu to change what is displayed:
- Hide All – Attributes, Primary Keys, and Foreign Keys
- Show All – Attributes, Primary Keys, and Foreign Keys
- Show All PKs – Primary Keys
- Show All PKs and FKs – Primary Keys and Foreign Keys

In the example below, “Show All” has been selected for all Domains within the selected Family.





